Network Inventory User's Guide
Comparing Audit Snapshots
To compare two computers, follow these steps:
- Right-click the first computer in the Computers grid and select Compare With from the pop-up menu. The Compare With dialog box opens. This box displays a hierarchical tree of Sites containing audited computers.

- Select the second computer for the comparison and click OK. The Compare Audit Snapshots dialog box opens.

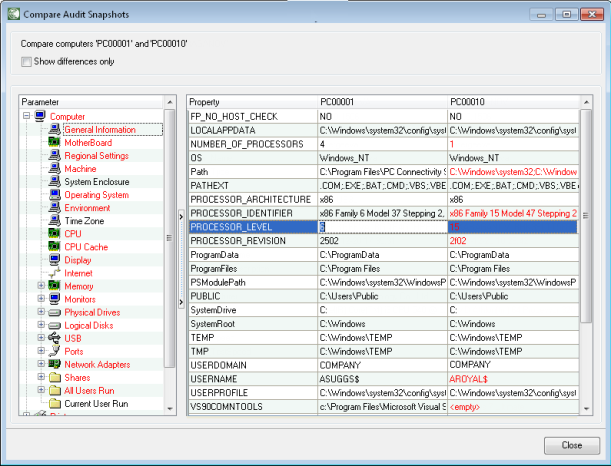
- The Compare Audit Snapshots dialog box displays the audit data for the two compared computers including computer configuration, installed printers, devices, and software. Navigate through the Parameter tree and view the comparison results. The parameters that have different values are highlighted in red.
If you want to hide unchanged values, select the Show differences only check box. In this case, the Parameter tree will contain only the items that have differences, which will be shown in black.
- Click Close to exit the Compare Audit Snapshots dialog box.